Close
Login to MyACC
ACC Members


Not a Member?

The Association of Corporate Counsel (ACC) is the world's largest organization serving the professional and business interests of attorneys who practice in the legal departments of corporations, associations, nonprofits and other private-sector organizations around the globe.

Join ACC

ACC Member Portal and Web Services are back online
ACC's member portal and web services are available following a scheduled upgrade. However, our team is monitoring and resolving issues promptly. Please be sure to reset your password here.
Thank you for your patience. Please contact our team with any questions.
Navigate to https://my.acc.com/ to Verify Portal Access

Applied Materials, with a Legal department more than a hundred strong, has been on its value journey for about seven years. “The company has invested in legal operations and is committed to data-driven decision making,” says Valerie Barker, Senior Contracts and Project Manager, Global Legal Services. “The philosophy in the department is to be more than just legal support. We want to help internal clients come up with creative business solutions.”  

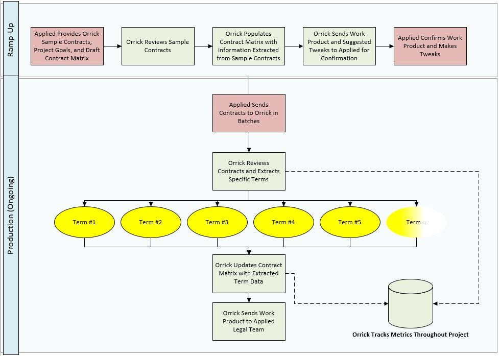
Applied encourages providers to do the same and, with longtime partner Orrick, Herrington & Sutcliffe, has worked to create a culture of legal innovation. Two-way communication and a shared philosophy around business goals positioned the partners well for a new initiative in early 2019: devising a scalable, efficient solution to evaluate and update existing Applied supplier contracts to determine whether they included the most robust protections while also  complying with current standards.  

The effort was informed by a similar project Applied had done on its own a year earlier on a smaller regional scale, where contract volume was much more manageable. “We had done the process manually, reviewing contracts in the APAC region, but as we moved globally into the United States and Europe, we realized that volume required a different solution,” says Barker.  

2020 Value Champions Applied Materials and Orrick Judges Quote

Turning to Orrick Analytics, a team within Orrick’s Global Operations and Innovation Center in Wheeling, West Virginia, the partners formulated a client-firm operational interface that provides the same value as conventional contract review with significantly lower costs. They followed a carefully sequenced series of steps.

“We have found that a project is successful based on how it is set up, especially for scale. From the outset, we wanted to understand the data points Applied cares about and figure out the best way to get to those,” says Daryl Shetterly, Director, Orrick Analytics.

First, Orrick mapped the workflow and determined that, in many instances, the full copy of the contract was not maintained in one location because at times the contractual provisions were in an associated NDA, or in other documents in a contract family. They also reviewed a small sample of contracts to develop processes and acquire data to devise a plan that would scale, as well as to ascertain appropriate pricing.  

A key decision was what technology to apply to the contract review process, one that might have been easy if Orrick and Applied Materials had accepted conventional wisdom. “Going in, we thought we were looking for an artificial intelligence solution,” says Barker--but a robust evaluation revealed that although AI would have decreased cycle time, it also would have increased the cost because contract AI tools are not as helpful in this type of “contract family” analysis.  

The team mapped out processes to make future work more efficient. During the sampling phase and over the course of the project, they provided regular data reporting on the volume of contracts, scope of data points, statistics on time per contract, and other metrics. They also created a playbook to capture in-house expertise at Applied and convert it into workflow for the team.  

To enable efficient human review, they decided upon about 20 data points to extract from each contract and designed a provision matrix that summarizes those data points for each supplier and flags incomplete contract families and contracts without standard protections. In the end, leveraging robust processes and low-cost external resources allowed Applied to decrease the expected time to complete the project by 90 percent relative to their experience manually reviewing contracts in the APAC region.

One creative use of technology on the project was deploying a bot to monitor and ensure accurate reporting on spend, budget, and to develop the contract fee structure. For a fixed period during sampling, Orrick billed hourly to validate the projections originally generated by its pricing database. That real data fueled the ability to develop a per-contract fee, providing both Applied and Orrick confidence in the fairness and viability of the fee arrangement as well as budget predictability.  

“Our innovation strategy is focused on adding value for our clients and helping them solve business problems. Alternative fee arrangements are a huge part of that,” says Wendy Curtis, Chief Innovation Officer at Orrick. “Our clients need to be able to predict spend, manage their own budgets, and allocate resources to critical projects. AFAs allow us to give them the price certainty they need.”   

Based on the first business unit’s set of contracts, Applied was able to take the creative solution and scale it to support additional business units. Barker is using the experience to drive continuous improvement. “Using the results of this project, I was able to use the information to come up with a risk profile I could give to the purchasing organization I was supporting, in an effort to let them move forward with an approach for amending and/or putting in new contracts based on this risk profile,” she says. “With the great results that we got, we can provide an even better end product to our client base.”

Senior Contracts and Project Manager, Global Legal Services, Valerie Barker
Senior Contracts and Project Manager, Global Legal Services Valerie Barker
Director, Orrick Analytics Daryl Shetterly
Director, Orrick Analytics Daryl Shetterly
Chief Innovation Officer at Orrick Wendy Curtis
Chief Innovation Officer Wendy Curtis
Contract Workflow Chart
Contract Workflow Chart